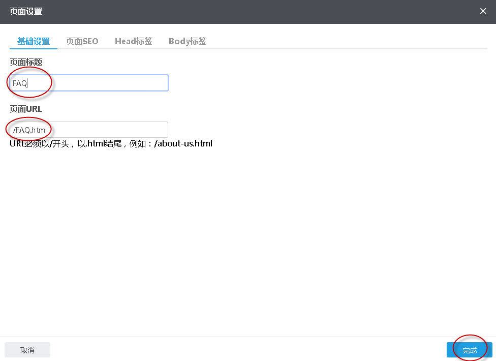
如何新建一个页面?第一步:把鼠标移动当前页面的右侧框区域,出现下拉菜单,在自定义页面标签下,有一个“自建页面”按钮,单击此按钮;第二步:在弹出窗口,输入页面标题、新建页面URL会自动生成,也可以手动修改,然后单击完成按钮;第三步:页面建好以后,要考虑这个页面上放的内容用区块(点击这里查看如何添加区块),或相应的组件(点击这里查看如何添加组建)来实现。
如何将Facebook Messenger在线客服聊天工具加到网站上
如何做小语种自动翻译?
如何使用“小语种自动翻译”功能?
如何把位于两行的组件调整为一行两列的排版?
没有密钥的情况下,如何使用Google地图定位功能?
谷歌(Google)地图定位不到具体的地址,怎么办?
网站询盘反垃圾设置-人机校验服务
如何获取hCaptcha人机校验的SiteKey与密钥?
如何新建一个页面?
海外B2B推广-如何打造用户体验优秀的网站!